Introduction
In this article we will talk more about the booking flow.
The list of all available messages can be found here: ResVoyage Documentation API
In this video we will explain following:
- Documentation overview
- Getting the UniqueID
- How to perform basic Flight B2C flow
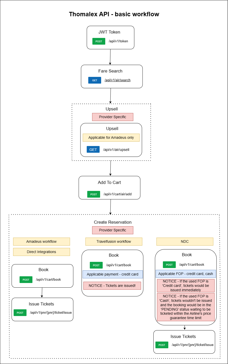
Flow Diagram
In the Diagram below you will see how to
